YYDS源码网
  • 源码大全
  • 模块插件
  • 软件工具
  • 技术教程
  • 技术资讯
  • 资源留言板
  • Y友社区
登录

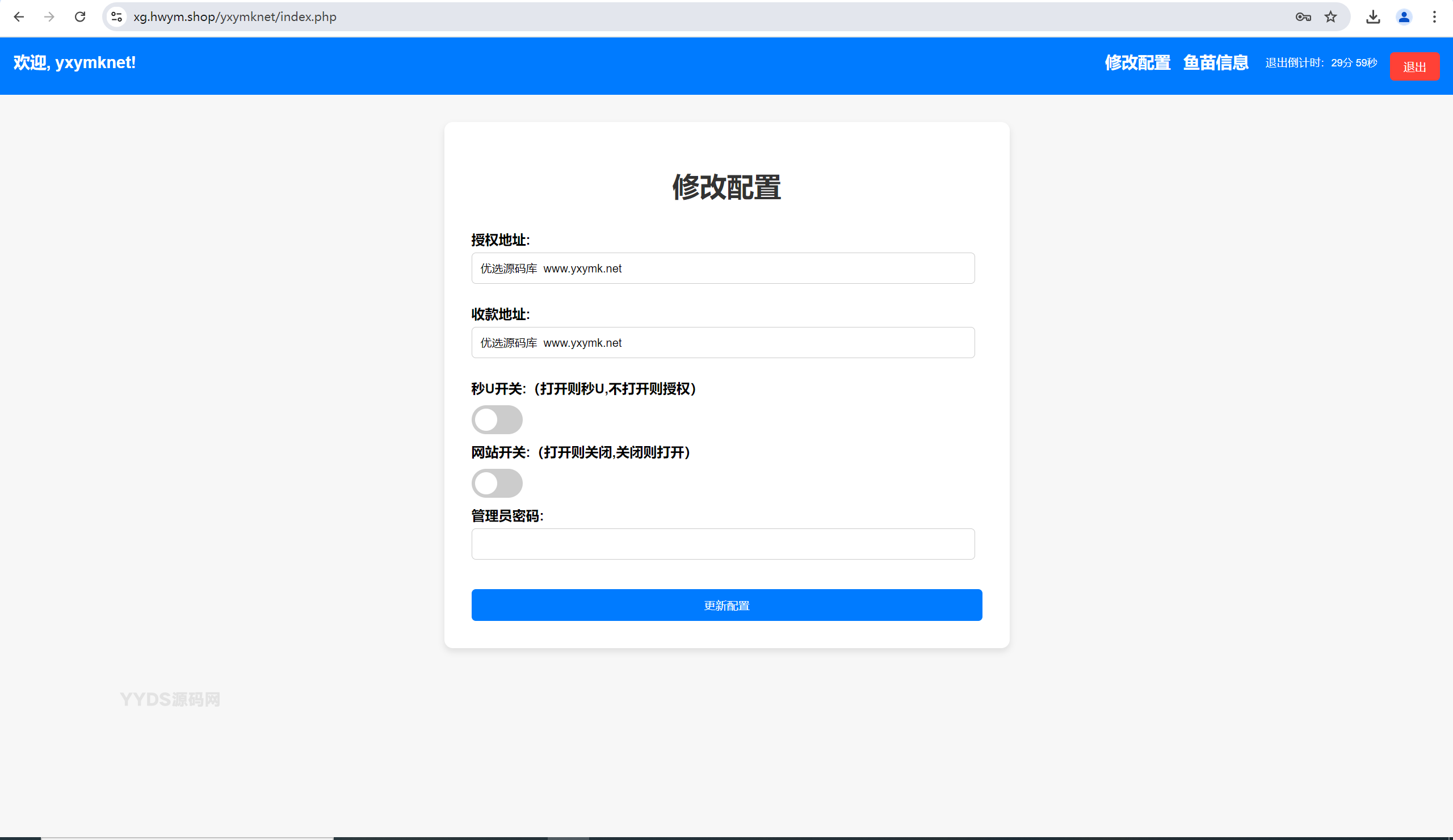
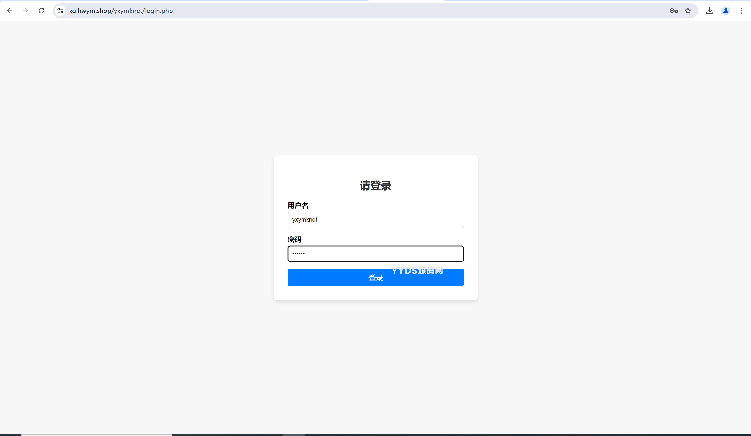
okx转账TRX无提示+合约代码+OKX防封+后台+详细部署说明

区块链类 2024-10-13 999+ 免费
    当前位置:
  1. 首页
  2. 源码大全
  3. 区块链类
  4. 正文

资源介绍

okx转账TRX无提示+合约代码+OKX防封+后台+详细部署说明

提笔接口请使用官方提笔,第三方提笔都有风险

后门你们也扫扫,这种源码风险大,自己玩玩学习进行了

预览截图

okx转账TRX无提示+合约代码+OKX防封+后台+详细部署说明 okx转账TRX无提示+合约代码+OKX防封+后台+详细部署说明

okx转账TRX无提示+合约代码+OKX防封+后台+详细部署说明 okx转账TRX无提示+合约代码+OKX防封+后台+详细部署说明 okx转账TRX无提示+合约代码+OKX防封+后台+详细部署说明

okx转账TRX无提示OKX防封合约代码
上一篇 英特尔确认为 Panther Lake 配备第五代 NPU,处理器有望命名酷睿 Ultra 300
下一篇 iphone密码解锁工具专业版不限制电脑安装次数

相关文章

聚享值虚拟币养成+算力节点源码 带文本教程

聚享值虚拟币养成+算力节点源码 带文本教程

海外版区块链投资系统/元宇宙投资理财系统/云矿机投资源码

海外版区块链投资系统/元宇宙投资理财系统/云矿机投资源码

lineview海外汽车投资理财源码/前端html+后端PHP

lineview海外汽车投资理财源码/前端html+后端PHP

JKBX海外音乐抢单系统源码 Thinkphp框架 附教程

JKBX海外音乐抢单系统源码 Thinkphp框架 附教程

发表回复 取消回复

您需要登录后才可以发表评论...
登录... 后才能评论

免费下载

蓝奏云
百度网盘
资源包信息
  • 解压密码

    www.yydsym.com

  • 资源分类

    区块链类

  • 开发语言

    php

热门文章
PHP客服在线IM源码,支持自动刷新(网页即时接收消息)+自动回复+可生成接入+手机版管理后台:弹窗接入,微信公众号接入,网页链接接入

PHP客服在线IM源码,支持自动刷新(网页即时接收消息)+自动回复+可生成接入+手机版管理后台:弹窗接入,微信公众号接入,网页链接接入

2024-03-24 免费
AI简历生成网站源码 Ai简历制作项目开源

AI简历生成网站源码 Ai简历制作项目开源

2025-04-04 免费
苹果cmsV10暗黑大气MT主题模板源码-只有PC版本

苹果cmsV10暗黑大气MT主题模板源码-只有PC版本

2024-04-17 免费
PT小说站源码/带采集/带会员机制/带收费机制

PT小说站源码/带采集/带会员机制/带收费机制

2023-08-29 免费
HTML5蓝色医疗服务网站模板

HTML5蓝色医疗服务网站模板

2024-04-18 免费
重口猎奇科幻短片《外来入侵者》一部小电影拍出了科幻大片的感觉

重口猎奇科幻短片《外来入侵者》一部小电影拍出了科幻大片的感觉

2024-04-17
ETH,USDT多币理财系统源码/完美流畅代码/基于TPSHOP商城框架二开

ETH,USDT多币理财系统源码/完美流畅代码/基于TPSHOP商城框架二开

2024-04-06 免费
最新版波猫商店自动发卡售卡系统源码

最新版波猫商店自动发卡售卡系统源码

2024-04-13 免费
tags
app bootstrap ChatGPT cms emlog html html小游戏 pbootcms模板 pc seo thinkphp typecho typecho主题 ui uniapp wordpress WordPress主题 WordPress模板 个人简历 主题 付费进群系统 免签支付系统 区块链系统 即时通讯 即时通讯源码 商城 在线 子比主题 官网 彩虹易支付 影视APP 微信 支付系统 易支付 服务公司 模板 源码 码支付系统 网址导航系统 网站 聚合支付系统 自动发卡系统 苹果CMS 苹果cms模板 购物商城系统
YYDS源码网

YYDS源码网-免费资源下载平台,分享各行业源码插件、软件工具、网络教程等,为ITer们提供绿色安全的高质量论坛!

网站目录
源码大全模块插件实用工具
站点一览
rsstagssitemap
本站关于
免责声明关于我们商务合作
db_img1 db_img2
db_img3 db_img4
db_img5 db_img6
db_img7 db_img8

Copyright © 2023 YYDS源码网 - All rights reserved蜀ICP备2023003464号-1
本站资源均来自互联网采集仅供研究学习请勿商用以及产生法律纠纷本站概不负责!如果侵犯了您的权益请与我们联系

  • 首页
  • 源码大全
  • 我的
  • 顶部
新闻博客 发卡系统 其他源码 区块链类 导航查询 电子商务 在线工具 支付充值 资源下载 金融理财 游戏体育 视频音乐 企业官网 WordPress 电脑软件 模板 html wordpress